Clinical and diagnostic value of including PCR blood test in the traditional algorithm for identifying causative agents of infective endocarditis: a cohort study of 124 patients
- Authors: Kotova E.O.1,2, Domonova E.A.3, Kobalava Z.D.1,2, Moiseeva A.Y.1, Pisaryuk A.S.1,2, Silveystrova O.Y.3, Karaulova J.L.1,2, Akimkin V.G.3
-
Affiliations:
- People’s Friendship University of Russia (RUDN University)
- Vinogradov City Clinical Hospital
- Central Research Institute of Epidemiology
- Issue: Vol 95, No 1 (2023)
- Pages: 23-31
- Section: Original articles
- Submitted: 14.09.2022
- Published: 24.02.2023
- URL: https://ter-arkhiv.ru/0040-3660/article/view/110914
- DOI: https://doi.org/10.26442/00403660.2023.01.202042
- ID: 110914
Cite item
Full Text
Abstract
Background. If infective endocarditis (IE) is suspected, the determination of the etiology is of fundamental importance for the verification of the disease and the appointment of effective therapy. Microbiological diagnostic features are important, but they often need to be supplemented by culture-independent studies of pathological agents.
Aim. To investigate of the diagnostic advantage and value of quantitative analysis of molecular biological methods (polymerase chain reaction – PCR, sequencing) in addition to microbiological examination of whole venous blood in IE.
Materials and methods. We examined 124 patients with suspected or significant IE (DUKE 2015) hospitalized in the Vinogradov City Clinical Hospital (2015–2021). All patients underwent parallel microbiological (cultural) and molecular biological (PCR or PCR followed by sequencing) examination of venous whole blood samples.
Results. The introduction of an early parallel PCR study into the algorithm for the etiological diagnosis of IE made it possible to obtain an additional advantage in 43/124 (34.7%) patients, which made it possible to exclude unreliable results in the determination of CoNS skin commensals and pathogens atypical for IE or contamination and identify the true pathogens, and also for the first time to isolate the etiopathogenetic pathogen with a negative microbiological study. It was shown that in IE associated with CoNS, the association with the disease was confirmed by PCR in 21.4% (3/14) and refuted in 71.4% (10/14). The coincidence of the results of microbiological and PCR studies of blood samples was obtained only in 35/95 (36.8%). Positive results of PCR analysis of blood of biological material with negative results of culture were obtained in 22/51 (43.1%), of which 2/22 (9.0%) were able to confirm the presence of Bartonella spp DNA. The presented complex algorithm made it possible to significantly increase the possibility of intravital identification of the pathogen in the blood from 58.9 to 76.6%. IE with unknown etiology was present in 29/124 (23.4%) patients. A parallel PCR study allowed timely correction of antibiotic therapy in 43/124 (34.7%) patients.
Conclusion. Expansion of indications for the use of PCR studies, primarily whole venous blood samples, is justified, not only in IE with negative results of microbiological examination, but also as a control method for the reliability of the results of traditional (cultural) diagnostic methods.
Full Text
Список сокращений
АБП – антибактериальный препарат
АБТ – антибактериальная терапия
ИЭ – инфекционный эндокардит
МБМ – молекулярно-биологические методы
ПЦР – полимеразная цепная реакция
ЭхоКГ – эхокардиография
CoNS – коагулазонегативные стафилококки
Инфекционный эндокардит (ИЭ) по-прежнему является опасным для жизни заболеванием, с трудностями диагностики и лечения, часто протекающим с осложнениями и высоким уровнем летальности [1, 2]. Идентификация возбудителя с определением чувствительности к антибактериальным препаратам (АБП) имеет принципиальное значение не только для достоверной диагностики ИЭ, но и для назначения этиотропной терапии. В настоящее время для этих целей наиболее широко применяется микробиологическое исследование крови, а в некоторых случаях – и тканей резецированных клапанов. Однако согласно действующим клиническим рекомендациям в случаях отрицательного результата микробиологического исследования крови рекомендуется дополнительное изучение биологического материала иммунохимическими (поиск специфичных антител к Coxiella burnetii, Bartonella spp., Brucella spp., Tropheryma whipplei, Mycoplasma spp., Legionella spp., Chlamydia/Chlamydophila spp.) и/или молекулярно-биологическими методами – МБМ (например, полимеразная цепная реакция – ПЦР, как видоспецифичная, так и родоспецифичная) у как можно большего числа пациентов [1–3].
Показано, что более чем у 1/3, а в некоторых случаях и более чем у 1/2 пациентов этиологический агент при использовании только микробиологического исследования образцов крови остается невыявленным [1–5]. Случаи ИЭ с неустановленным микробиологическими методами возбудителем чаще всего связаны как со снижением концентрации возбудителя в кровеносном русле, так и с ингибированием роста микроорганизмов из-за предварительного приема АБП, с присутствием внутриклеточных некультивируемых патогенов (например, C. burnetii, Bartonella spp., Brucella spp. и др.) или медленно растущих, труднокультивируемых возбудителей (например, T. whipplei), а также с допускаемыми ошибками на преаналитическом этапе при выполнении взятия и предварительной обработки исследуемого материала (например, из центральных венозных катетеров, с недостаточным количеством и малым объемом проб) или наличием неинфекционного эндокардита [6–9].
При диагностике ИЭ количество случаев с неустановленной этиологией может сокращаться благодаря внедрению дополнительных современных лабораторных методов, обладающих доказанной высокой чувствительностью, специфичностью и воспроизводимостью получаемых результатов, например ПЦР-исследования, значительно меньше зависящего от концентрации микроорганизмов в крови и от трудностей их культивирования; оно может выполняться в формате видоспецифичного или родоспецифичного тестирования [3, 8]. Следует отметить, что среди исследований значимости МБМ для этиологической диагностики ИЭ преимущество отдано изучению тканей резецированных клапанов [5, 7], а имеющиеся исследования по прямому сравнению микробиологического и ПЦР-исследования крови практически не встречаются, они малокогортны и, как правило, последовательны, а не параллельны, что не позволяет в полной мере выявить преимущества метода и оценить его эффективность. Так, P. Fournier и соавт. (2017 г.) отметили дополнительную диагностическую пользу ПЦР-исследования крови в случаях с ИЭ неустановленной этиологии у 27/177 (15,3%) [5], C. Kühn и соавт. (2011 г.) – у 13/20 (65,0%) [10], A. El-Kholy и соавт. (2015 г.) – у 9/92 (9,8%) пациентов [11]. Безусловно, исследование тканей резецированных клапанов методом ПЦР более перспективно, однако оперативному лечению подвергается лишь часть пациентов (по данным EURO-ENDO 2019 показания к операции имелись у 69,3%, выполнены вмешательства только у 51,2%) [12], более того, эти пациенты всегда имеют длительный период предшествовавшей антибактериальной терапии (АБТ), следовательно, наибольшую значимость для улучшения этиологической диагностики ИЭ будет иметь именно ранее исследование крови пациентов с ИЭ. В связи с этим актуальным является прямое параллельное изучение преимуществ и недостатков микробиологического метода и МБМ для определения этиопатогенетического возбудителя ИЭ в крови с рассмотрением возможности модернизации алгоритма диагностики.
Цель исследования – изучение диагностического преимущества и ценности параллельного внедрения МБМ (ПЦР, секвенирование) в дополнение к микробиологическому исследованию образцов цельной венозной крови при ИЭ.
Материалы и методы
Пациенты
Обследованы 124 взрослых пациента кардиологического и терапевтического отделений Городской клинической больницы им. В.В. Виноградова, госпитализированных с 2015 по 2021 г. с подозрением на ИЭ, верифицированный в соответствии с критериями DUKE 2015, и выполненным параллельным ПЦР-исследованием. Диагностика ИЭ включала анализ клинических, микробиологических, эхокардиографических и лабораторных данных. Клиническое обследование, общее лабораторное (общий клинический анализ крови, общий анализ мочи, биохимический анализ крови) и инструментальное (эхокардиография – ЭхоКГ, ультразвуковое) исследования проводили стандартными общепринятыми методами. Исследование носило проспективный когортный дизайн.
Этиологическая диагностика
Всем пациентам проводилось параллельное одномоментное микробиологическое и молекулярно-биологическое (ПЦР или ПЦР с последующим секвенированием) исследования.
Микробиологическое исследование образцов цельной венозной крови
Взятие цельной венозной крови проводилось в стерильных условиях до назначения АБТ в стационаре, трехкратно. Кровь по 10 мл распределялась во флаконы с питательной средой: «VersaTREK REDOX1» (аэробная среда) и «REDOX2» (анаэробная среда) и инкубировалась в автоматическом бактериологическом анализаторе «VersaTREK 528 Galen» (Россия) в течение 5 дней. Средняя продолжительность выполнения микробиологического исследования составила 5–7 дней.
ПЦР-исследование образцов цельной венозной крови
Для параллельного ПЦР-исследования взятие образцов цельной венозной крови проводили в стерильную пробирку с 6% этилендиаминтетраацетатом объемом 5 мл, которую хранили и доставляли при температуре 2–8°С в течение 24 ч в отдел молекулярной диагностики и эпидемиологии ФБУН «ЦНИИ эпидемиологии» [13]. Спектр выявляемых возбудителей включал следующих представителей: Staphylococcus spp., Enterococcus spp., Streptococcus spp., Enterobacteriaceae spp., Acinetobacter baumannii, Klebsiella pneumoniae, Pseudomonas aeruginosa, Escherichia coli, грибы рода Candida и панель редких возбудителей (C. burnetii, Bartonella spp., Brucella spp., T. whipplei, Mycobacterium tuberculosis complex и др.). Экстракцию нуклеиновых кислот из анализируемых образцов биологического материала проводили при помощи комплекта реагентов «РИБО-преп» (РУ №ФСР 2008/03147, ФБУН «ЦНИИ эпидемиологии», РФ). Определение ДНК в качественном или количественном формате выполняли методом ПЦР с гибридизационно- флуоресцентной детекцией продуктов амплификации в режиме реального времени с использованием наборов реагентов производства ФБУН «ЦНИИ эпидемиологии». Получение и анализ результатов амплификации проводили на приборе с системой детекции флуоресцентного сигнала в режиме реального времени «Rotor-Gene Q» (Qiagen, ФРГ) в соответствии с инструкцией производителя. Для проведения реакции секвенирования применяли набор реагентов «BigDyeTerminator kit v1.1» (AppliedBiosystems, США). Реакцию секвенирования проводили на анализаторе генетическом «Applied Biosystems 3500» (AppliedBiosystems, США). Анализ полученных нуклеотидных последовательностей выполняли путем сравнения с нуклеотидными последовательностями, представленными в международной базе данных Национального центра биотехнологической информации («GenBank» NCBI).
Средняя продолжительность исследования – 1–2 дня.
Статистический анализ
Математическую и статистическую обработку полученных данных проводили с использованием пакетов прикладного программного обеспечения Stata/MP 13.0 for Windows 64-bit и Excel 2016 (Microsoft, США). Проверка распределений выполнялась с использованием W-критерия Шапиро–Уилка. Для количественных переменных с нормальным распределением рассчитывалось среднее арифметическое значение (М) и стандартное отклонение (SD), для количественных переменных с асимметричным распределением (Skewness>1) рассчитывались медиана (Me) и интерквартильный размах (IQR). Качественные переменные описывали абсолютными (абс.) и относительными (%) значениями. Статистическую гипотезу проверяли с помощью критерия χ2. Различия считали статистически достоверными при p<0,05.
Исследование проведено согласно законодательству Российской Федерации, международным этическим нормам, нормативным документам локального этического комитета медицинского института РУДН.
Результаты
Из 124 пациентов, госпитализированных с подозрением на ИЭ за анализируемый период времени, включенных в представленное наблюдение с выполнением параллельного ПЦР-исследования, достоверный ИЭ имелся у 76,6% (n=95), вероятный – у 23,4% (n=29). Этим пациентам проведено стандартное обследование согласно диагнозу, и их характеристики представлены в табл. 1.
Таблица 1. Характеристика пациентов с ИЭ (n=124)
Table 1. Characteristics of patients with IE (n=124)
Параметр | Результат |
Возраст, Me (IQR) [25; 75] | |
Пол, м/ж, абс. (%) | 85/39 (68,5) |
ИЭ нативного клапана, абс. (%) | 110 (88,7) |
ИЭ протезированного клапана, абс. (%) | 12 (9,8) |
ИЭ электрода ВСУ, абс. (%) | 2 (1,5) |
Вегетация на АК, абс. (%) | 40 (32,2) |
Вегетация на МК, абс. (%) | 27 (21,8) |
Вегетация на АК+МК, абс. (%) | 10 (8,1) |
Вегетация на ТК, абс. (%) | 33 (26,6) |
Достоверный ИЭ, абс. (%) | 95 (76,6) |
Вероятный ИЭ, абс. (%) | 29 (23,4) |
Примечание. ВСУ – внутрисердечные устройства, АК – аортальный клапан, ТК – трикуспидальный клапан | |
Положительные результаты этиологической диагностики
Установить этиологический агент ИЭ любым из применяемых лабораторных методов удалось у 95/124 (76,6%) обследованных. Возбудитель выявлен при микробиологическом исследовании крови у 73/124 (58,9%), ПЦР-исследовании – у 63/124 (50,8%) пациентов (рис. 1). Конкордантность между исследуемыми методами составила 35/95 (36,8%). У 29/124 (23,4%) пациентов установить этиологию ИЭ не удалось ни в одном из проведенных исследований.
Рис. 1. Распределение выявленных этиологических агентов при лабораторной диагностике ИЭ в зависимости от применяемого метода.
Распределение возбудителей
У 95 пациентов с установленной этиологией выделено 114 возбудителей любым из двух методов (рис. 2). При этом сочетание 2 и более микроорганизмов обоими методами выявлено у 3 пациентов, у 4 – только при ПЦР-исследовании, у 1 – только при микробиологическом исследовании. У 2 пациентов выявлены разные виды возбудителей при использовании разных методов.
Рис. 2. Распределение микроорганизмов в зависимости от ПЦР-исследования.
Распределение выявленных микроорганизмов представлено в табл. 2, при этом не проводилось разделения на конкордантные результаты или разные виды возбудителей у одного пациента. Преобладающими возбудителями были золотистый стафилококк, энтерококки и коагулазонегативные стафилококки (CoNS), значительно реже встречались различные виды стрептококков.
Таблица 2. Распределение микроорганизмов, выявляемых каждым из методов
Table 2. Distribution of micro-organisms identified by each method
Возбудитель | Количество микроорганизмов, обнаруженных каждым методом, абс. (%) | ||
Два метода, n=114 | Микробиологическое исследование крови, n=78 | ПЦР- исследование крови, n=73 | |
Staphylococcus spp., из них: | 64 (56,1) | 46 (59,0) | 42 (57,5) |
S. aureus | 41 (36,0) | 31 (39,7) | 25 (34,2) |
S. CoNS | 16 (14,0) | 15 (19,2) | 2 (2,7) |
Enterococcus spp. | 20 (17,5) | 14 (17,9) | 13 (17,8) |
Streptococcus spp. | 9 (7,9) | 6 (7,7) | 5 (6,8) |
Bartonella spp. | 2 (1,8) | 0 | 2 (2,7) |
Другие | 19 (16,7) | 12 (15,4) | 11 (15,1) |
Распределение выявляемых микроорганизмов между сравниваемыми методами несколько различалось. Обращала внимание тенденция к преобладанию CoNS при микробиологическом исследовании крови, но без статистически достоверной значимости (p=0,081).
Согласованность ПЦР-исследования с микробиологическим исследованием крови
Среди 63/124 пациентов с положительными результатами ПЦР-исследования у 41/63 также имелись положительные результаты микробиологического исследования крови. Из них у 35/41 обнаружены конкордантные результаты при использовании сравниваемых методов, при этом полное совпадение до вида выявлено у 18/35, до рода – у 11/35, а по основному возбудителю с дополнительными типичными возбудителями при ПЦР-исследовании крови – у 1/35. Разные виды возбудителей идентифицированы у 1/35, полное совпадение по основному возбудителю, но также получены фоновые микроорганизмы обоими методами – 2/35, только при ПЦР-исследовании крови – у 2/35. У 6/41 пациентов выявленные возбудители различались, при этом у 2/6 достоверного возбудителя определить не удалось (при каждом из исследований получены типичные возбудители ИЭ; табл. 3), у оставшихся 4/6 при микробиологическом исследовании крови выявлен менее типичный возбудитель, а при ПЦР-исследовании крови идентифицирован более достоверный микроорганизм (см. табл. 3), при этом у 3/4 при культуральном исследовании крови обнаружены комменсалы кожных покровов.
Таблица 3. Дискордантные результаты при положительном микробиологическом и ПЦР-исследовании крови
Table 3. Discordant results with positive microbiological and PCR blood tests
Результаты микробиологического исследования | Результаты ПЦР-исследования | Возбудитель |
Enterococсus columbae | S. gallolyticus | E. columbae/ S. gallolyticus |
Enterococсus faecalis | S. aureus | E. faecalis/ S. aureus |
CoNS (n=3) | S. aureus (n=3) | S. aureus |
Gemella haemolysans | S. constellatus | S. constellatus |
Среди 63/124 пациентов с положительным результатом ПЦР-исследования крови у 22/63 (34,9%) этиологический агент при микробиологическом исследовании не обнаружен, и для данных пациентов ПЦР-исследование оказалось единственным способом обнаружения этиопатогенетического возбудителя [Staphylococcus spp., n=5 (22,7%), S. aureus MSSA, n=5 (22,7%), Enterococcus spp., n=4 (18,1%), Bartonella spp., n=2 (9,0%), CoNS, n=1 (4,5%), Streptococcus spp., n=1 (4,5%), Aspergillus spp., n=1 (4,5%), Pasteurella multocida, n=1 (4,5%), E. coli, n=1 (4,5%), полифлора (Staphylococcus spp., Enterococcus spp.), n=1 (4,5%)].
Диагностическое преимущество ПЦР-исследования образцов цельной венозной крови
Для 43/124 (34,7%) пациентов ПЦР-исследование дало ценную информацию в случаях выявления комменсалов кожных покровов или нетипичных для ИЭ возбудителей, при отрицательных или недостоверных результатах микробиологического исследования, например при недостаточном количестве положительных образцов биологического материала (рис. 3).
Рис. 3. Диагностическое преимущество ПЦР-исследования образцов цельной венозной крови в этиологической диагностике ИЭ.
Из 124 пациентов с доступными результатами этиологического исследования крови любым методом у 95 выявлен возбудитель, из них у 15/95 обнаружены изоляты комменсалов кожных покровов (CoNS). При этом 14/15 выделены при микробиологическом исследовании крови, что составило 19,2% (14/73) от общего числа положительных результатов микробиологического исследования крови. Диагностическое преимущество ПЦР-исследования крови наблюдалось в 3 из 15 случаев, когда возбудитель группы CoNS обнаружен как при микробиологическом, так и при ПЦР-исследовании, что позволило установить возбудителя как истинного. У 7/15 пациентов с недостоверными результатами микробиологического исследования (положительна только 1/3 проб) при ПЦР-исследовании получены отрицательные результаты, что в совокупности с клиническими особенностями течения ИЭ позволило определить контаминацию исследуемого материала на преаналитическом этапе. У 3/15 пациентов при выявлении комменсалов кожных покровов CoNS микробиологическим методом, при ПЦР-исследовании идентифицирован типичный возбудитель ИЭ, что также определило возможную контаминацию биологического материала при выполнении микробиологического исследования, вероятно, в момент взятия крови. У 1/15 пациентов CoNS выявлен в крови только микробиологическим методом при неоднократном повторении исследования и у 1/15 CoNS подтвержден только при ПЦР-исследовании крови в высокой концентрации, что позволило отнести результаты к исходно достоверным. Таким образом, 10/14 (71,4%) случаев CoNS, выявленных микробиологическим методом, не подтверждены данными ПЦР-исследования.
Также диагностическое преимущество ПЦР-исследования показано еще у 8 пациентов с недостоверными результатами микробиологического исследования. При выявлении нетипичных возбудителей K. pneumoniae (n=4) и Acinetobacter spp. (n=2), относящихся к внутрибольничной флоре по данным локального мониторинга, их наличие подтверждено только у 2 пациентов и оказалось неподтвержденным при ПЦР-исследовании в 4 случаях, что в сочетании с клиническими особенностями течения заболевания позволило определить отсутствие связи выявленных бактерий с ИЭ. Также у одного пациента выявлена E. faecalis однократно в 1/3 проб, без дальнейшего переподтверждения с отрицательными результатами ПЦР-исследования, а у одного пациента выявлена Gemella haemolysans, но по данным секвенирования подтверждено наличие ДНК S. CoNStellatus, что также демонстрирует недостоверность микробиологических методов. Таким образом, в целом при микробиологическом исследовании недостоверные результаты, не подтвержденные при ПЦР-исследовании, имелись в 16/72 (22,2%) случаев.
Обсуждение
Мы оценили преимущество параллельного микробиологическому ПЦР-исследования крови для идентификации возбудителя у больных ИЭ скоропомощного стационара (медицинская организация второго уровня). Нами определена группа пациентов, получившая наибольшую пользу от модернизации алгоритма этиологической диагностики, включившая пациентов с ИЭ, обусловленным комменсалами кожных покровов, недостоверными или отрицательными результатами микробиологического исследования. Полученные результаты частично согласуются с данными исследований C. Kühn (2011 г.), A. El-Kholy (2015 г.), P. Fournier (2017 г.), K. Armstrong (2021 г.) и соавт., показавших, что ПЦР-исследование имеет большое диагностическое значение для ИЭ неустановленной этиологии или играет важную роль для уточнения результатов ранее проведенного микробиологического исследования [5, 10, 11, 14]. Однако следует отметить, что проведенные исследования больше были направлены на выявление преимуществ ПЦР-исследования тканей резецированных клапанов, частично включая результаты ПЦР-исследования крови, в связи с чем представляемое исследование параллельного включения ПЦР крови в алгоритм этиологической диагностики ИЭ на ранних этапах является практически не изученным ранее.
Нами получены отрицательные результаты микробиологического исследования крови у 51/124 (41,1%) пациентов, что подтверждается данными P. Fournier (44,5%, 2017 г.), C. Kühn (85%, 2011 г.), A. El-Kholy (69,7%, 2015 г.), K. Armstrong (32%, 2021 г.), G. Habib (56–63%, 2015 г.) и соавт., российского регистра МАЭСТРО (68,3%, 2013 г.), а также ранее представленными нами данными (47,2%, 2016 г.) [1, 2, 5, 10, 11, 14–16]. Такие неприемлемо высокие показатели ИЭ с неустановленной этиологией в первую очередь, вероятно, связаны с бесконтрольным длительным приемом АБП пациентами до проведения исследования крови, что приводит к тому, что исходно низкая бактериемия при ИЭ становится еще менее выраженной, определяя получение отрицательных результатов микробиологического исследования крови, даже несмотря на наличие типичных и легко культивируемых возбудителей. Определенный вклад в отсутствие положительных результатов микробиологического исследования крови могут вносить редкие и трудно культивируемые бактерии, такие как C. burnetii, Bartonella spp., T. whipplei. Среди всех обследованных пациентов с отрицательными результатами микробиологического исследования нам удалось у 2/51 (3,9%) подтвердить наличие ДНК Bartonella spp. методом ПЦР, что подчеркивает их редкую встречаемость, а также ценность нашего исследования. Следует отметить данные недавнего единственного крупного регистра больных ИЭ EURO-ENDO, продемонстрировавшего более низкую частоту ИЭ с неустановленной этиологией 20,4% [12], однако такие показатели можно объяснить тем, что в исследование были включены только крупные центры для изучения пациентов с ИЭ (преимущественно третичного уровня), обладающие лабораториями, оснащенными высокотехнологичным оборудованием, необходимым для выполнения этиологической диагностики на современном уровне.
В проведенном исследовании 43/124 (34,7%) пациента получили дополнительное преимущество параллельного ПЦР-исследования, позволившее уточнить недостоверные результаты при определении комменсалов кожных покровов CoNS и нетипичных для ИЭ патогенов и разделить их на контаминацию или истинных возбудителей, а также впервые выделить этиопатогенетически значимый возбудитель при отрицательном микробиологическом исследовании. Аналогичные данные встречаются при сопоставлении результатов микробиологического исследования образцов цельной венозной крови до операции или тканей резецированных клапанов во время операции с ПЦР-исследованием тканей резецированных клапанов, реже ПЦР-исследованием крови у B. Peeters (17%, 2017 г.), M. Halavaara (14%, 2019 г.), K. Armstrong (23%, 2021 г.) и соавт. [14, 17, 18]. Таким образом, нам удалось продемонстрировать, что при ИЭ, ассоциированном с CoNS, этиологическая связь с заболеванием подтверждена при ПЦР-исследовании лишь у 21,4% (3/14) и опровергнута у 71,4% (10/14). Полученные результаты согласуются с K. Armstrong и соавт. (2021 г.) [14]. Более того, аналогичные результаты нами получены и в отношении нетипичных для ИЭ внутрибольничных возбудителей: Acinetobacter spp. подтвержден только у 50%, K. pneumoniae – только у 20%, что открывает еще более широкие возможности в отношении выявления этиопатогенетического агента заболевания при проведении параллельного ПЦР-исследования. Таким образом, параллельное ПЦР-исследование позволило не только назначить эффективную этиотропную терапию, но и предупредить назначение избыточной АБТ, выбрав оптимальную дальнейшую тактику ведения пациента, тем самым избежав осложнений, связанных с приемом АБП, у 34,7% обследованных.
Совпадение результатов микробиологического и ПЦР-исследования крови получено у 35/95 (36,8%) пациентов с установленным этиологическим агентом, что существенно ниже, чем в ранее представленных исследованиях A. El-Kholy (67,5%, 2015 г.), M. Kemp (86,0%, 2012 г.), M. Halavaara (62,0%, 2019 г.) и соавт., однако сопоставимо с данными A. Bast (31,6%, 2019 г.) и K. Armstrong (43%, 2021 г.) и соавт. [11, 14, 19, 20]. Большинство дискордантных случаев, связанных с различными результатами микробиологического и ПЦР-исследования крови, обусловлены недостоверными данными культурального исследования крови (16/38, 42,1%), представленными комменсалами кожных покровов и нетипичными для ИЭ возбудителями, не подтвержденными при ПЦР-исследовании.
Положительные результаты ПЦР-исследования крови при отрицательных результатах микробиологического исследования у 22/51 (43,1%) пациентов, преимущественно представленные грамположительными кокками (77,2%), согласуются с данными M. Kemp (38,5%, 2013 г.), A. Bast (31,6%, 2019 г.), M. Kim (28,6%, 2017 г.), B. Peeters (56,3%, 2017 г.) и соавт., также впервые определивших при ПЦР-исследовании традиционные возбудители [17, 19–21]. Отдельно отметим, что в серии публикаций K. Armstrong (2021 г., Германия), R. Godfrey (2020 г., Великобритания), I. Boujelben (2018 г., Тунис), W. Geissdorfer (2012 г., Германия), M. Voldstedlund (2008 г., Дания) и соавт. подчеркивается первостепенная роль ПЦР-исследования в диагностике редко выявляемых и трудно культивируемых возбудителей (C. burnetii, Bartonella spp., Brucella spp., T. whipplei) [6, 9, 14, 22, 23]. Нам удалось при ПЦР-исследовании обнаружить наличие ДНК Bartonella spp. у 2 пациентов, подтверждая их редкую встречаемость, вероятно, в связи с территориальными эпидемиологическими особенностями ИЭ в г. Москве.
Отрицательные результаты ПЦР-исследования крови при положительном микробиологическом исследовании определены у 20/73 (27,3%), при этом ложноотрицательные результаты были преимущественно представлены кокковой флорой (90,0%). Схожие данные получены в работах M. Voldstedlund (2008 г.), M. Kemp (2013 г.), A. El-Kholy (2015 г.), M. Kim (2017 г.), B. Peeters (2017 г.) и соавт. с отрицательными результатами ПЦР-исследования при положительном микробиологическом исследовании на возбудителей кокковой флоры [11, 17, 19, 21, 23]. Обсуждались следующие причины ложноотрицательных результатов ПЦР-исследований: длительная АБТ до проведения ПЦР-исследования, низкая концентрация возбудителя в отобранном биологическом образце, ошибки, допускаемые при взятии проб (например, недостаточный объем биологического материала) [22].
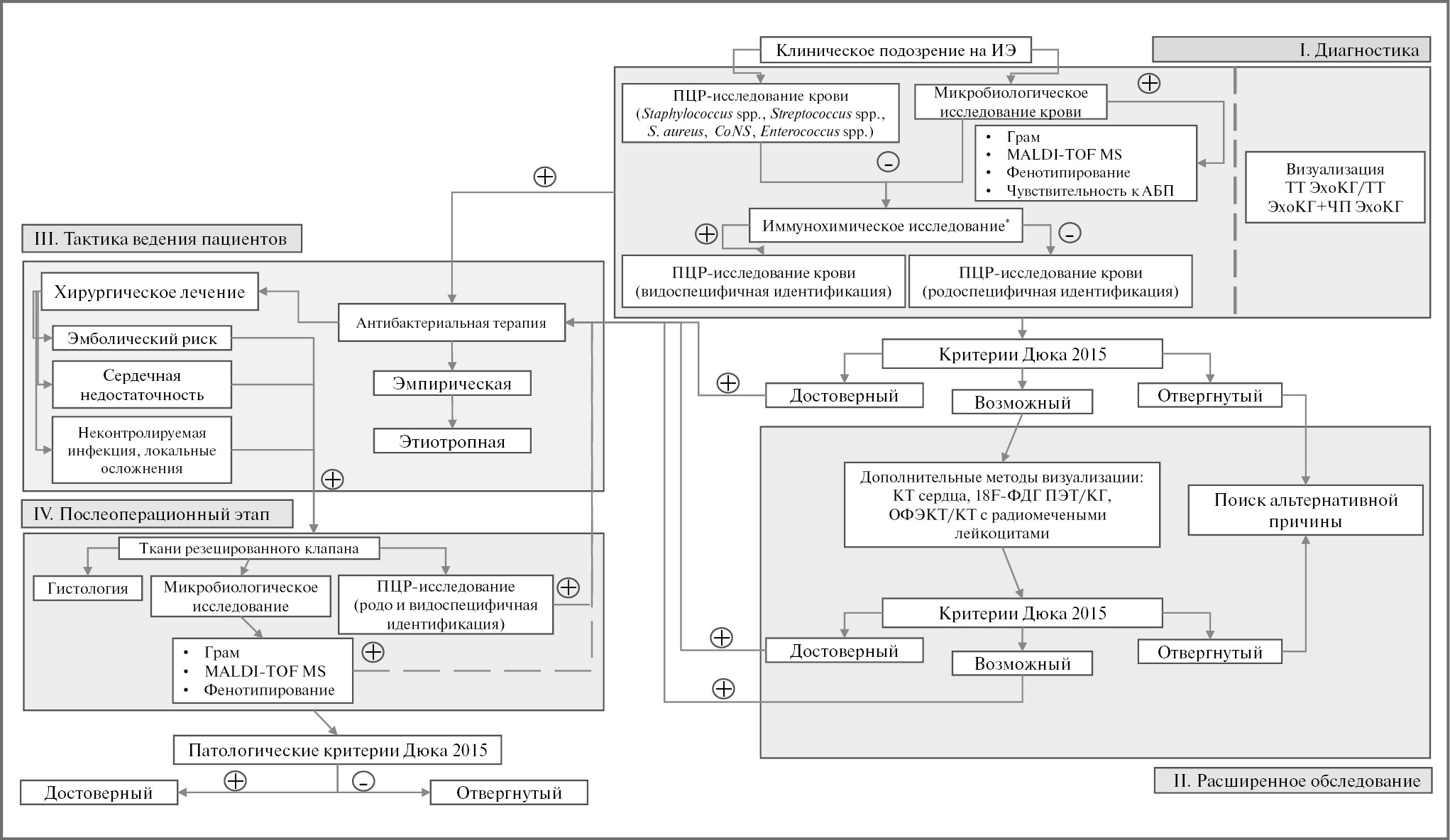
На сегодняшний день в клинической практике микробиологическое исследование остается единственным широкодоступным методом, позволяющим определять чувствительность к АБП, что, безусловно, крайне важно в условиях растущей резистентности микроорганизмов [1, 2, 20]. Однако обсуждаемые в статье особенности применяемых методов этиологической диагностики диктуют необходимость модернизации алгоритма определения ИЭ, в связи с чем предлагаем авторский вариант алгоритма диагностики ИЭ с учетом выявленных преимуществ и недостатков обоих методов (рис. 4).
Рис. 4. Модифицированный алгоритм диагностики ИЭ (изменение схемы этиологической верификации возбудителя в крови и тканях резецированных клапанов на основании собственных данных).
Примечания. Используемые сокращения: MALDI-TOF MS (Matrix-Assisted Lazer Desorption/Ionization Time-of-Flight Mass Spectrometry) – матрично-активированная лазерная десорбция/ионизация с времяпролетной масс-спектрометрией, ТТЭхоКГ – трансторакальная ЭхоКГ, ЧПЭхоКГ – чреспищеводная ЭхоКГ, КТ – компьютерная томография, 18F-ФДГ – фтордезоксиглюкоза, ПЭТ/КТ – позитронно-эмиссионная компьютерная томография, ОФЭКТ/КТ – однофотонная эмиссионная компьютерная томография; *иммунохимическое исследование на маркеры инфекционного процесса, вызываемого C. burnetii, Bartonella spp., Brucella spp., L. pneumophilia, Mycoplasma spp., Aspergillus spp.
Ограничением представляемого исследования является одноцентровость. Также мы не имели возможности одномоментного параллельного исследования образцов цельной венозной крови и резецированных клапанов методом ПЦР, это обусловлено либо отсутствием показаний к хирургическому вмешательству у большинства пациентов, либо отсроченностью его проведения. С другой стороны, именно этот аспект максимально приближает наше исследование к реальной клинической практике, когда в арсенале врача рутинно имеется только микробиологическое исследование крови, не всегда выполненное качественно, и зачастую встает вопрос о связи полученного результата с представленным клиническим наблюдением. Также мы не имели возможности применения иммунохимических методов исследования для выявления маркеров инфекционного процесса, вызываемого C. burnetii, Bartonella spp., Brucella spp., L. pneumophilia, Mycoplasma spp., Aspergillus spp., которые повсеместно редко используются в клинической практике, имеют известные трудности в интерпретации полученных результатов и во всех случаях положительных результатов должны быть подтверждены видоспецифичным ПЦР-исследованием, что выполнено в нашей работе в качестве обязательного обследования для всех пациентов с отрицательными результатами микробиологического исследования крови. В целом следует признать, что иногда этиологическая лабораторная диагностика с применением микробиологических методов не проведена должным образом, что представляет собой серьезную проблему, с которой нередко приходится сталкиваться в реальной клинической практике. Также ограничением нашего исследования является тот факт, что прямое сравнение полученных нами результатов с данными других авторов не может быть абсолютным по причине разного дизайна и критериев включения пациентов в проводимых ранее исследованиях, основанных преимущественно на изучении тканевого материала резецированных клапанов. Однако одновременно это является и преимуществом, демонстрируя ценность представляемого проекта, и обоснованием необходимости дальнейшего изучения проблем этиологической диагностики ИЭ.
Заключение
Сохраняющиеся трудности выявления этиологических причин ИЭ, связанные с ограничениями традиционных микробиологических методов исследования, определяют необходимость более широкого внедрения в алгоритм диагностики ИЭ методов, не зависящих от культуральных свойств возбудителя в биологическом материале, таких как ПЦР. Продемонстрировано, что для подгруппы пациентов с недостоверными результатами микробиологического исследования крови (CoNS, внутрибольничная флора), а также пациентов с отрицательными результатами получена максимальная польза от параллельного внедрения ПЦР-исследования крови на раннем этапе этиологической диагностики ИЭ. Представленный комплексный алгоритм позволил значительно увеличить возможность прижизненной идентификации возбудителя в крови от 58,9 до 76,6%. Обоснованно расширение показаний для применения ПЦР-исследования, в первую очередь цельной венозной крови, не только при ИЭ с отрицательными результатами микробиологического исследования, но и в качестве метода-контроля за достоверностью получаемых результатов традиционных (микробиологических) методов диагностики.
Раскрытие интересов. Авторы декларируют отсутствие явных и потенциальных конфликтов интересов, связанных с публикацией настоящей статьи.
Disclosure of interest. The authors declare that they have no competing interests.
Вклад авторов. Авторы декларируют соответствие своего авторства международным критериям ICMJE. Все авторы в равной степени участвовали в подготовке публикации: разработка концепции статьи, получение и анализ фактических данных, написание и редактирование текста статьи, проверка и утверждение текста статьи.
Authors’ contribution. The authors declare the compliance of their authorship according to the international ICMJE criteria. All authors made a substantial contribution to the conception of the work, acquisition, analysis, interpretation of data for the work, drafting and revising the work, final approval of the version to be published and agree to be accountable for all aspects of the work.
Информированное согласие на публикацию. Пациенты подписали форму добровольного информированного согласия на публикацию медицинской информации.
Consent for publication. Written consent was obtained from all patients for publication of relevant medical information.
About the authors
Elizaveta O. Kotova
People’s Friendship University of Russia (RUDN University); Vinogradov City Clinical Hospital
Author for correspondence.
Email: mauschen@inbox.ru
ORCID iD: 0000-0002-9643-5089
канд. мед. наук, доц. каф. внутренних болезней с курсом кардиологии и функциональной диагностики им. В.С. Моисеева Медицинского института
Russian Federation, Moscow; MoscowElvira A. Domonova
Central Research Institute of Epidemiology
Email: mauschen@inbox.ru
ORCID iD: 0000-0001-8262-3938
канд. биол. наук, рук. научной группы разработки новых методов диагностики оппортунистических и папилломавирусных инфекций отд. молекулярной диагностики и эпидемиологии
Russian Federation, MoscowZhanna D. Kobalava
People’s Friendship University of Russia (RUDN University); Vinogradov City Clinical Hospital
Email: mauschen@inbox.ru
ORCID iD: 0000-0002-5873-1768
чл.-кор. РАН, д-р мед. наук, проф., зав. каф. внутренних болезней с курсом кардиологии и функциональной диагностики им. В.С. Моисеева Медицинского института
Russian Federation, Moscow; MoscowAleksandra Yu. Moiseeva
People’s Friendship University of Russia (RUDN University)
Email: mauschen@inbox.ru
ORCID iD: 0000-0003-0718-5258
аспирант 2-го года каф. внутренних болезней с курсом кардиологии и функциональной диагностики им. В.С. Моисеева Медицинского института
Russian Federation, MoscowAlexandra S. Pisaryuk
People’s Friendship University of Russia (RUDN University); Vinogradov City Clinical Hospital
Email: mauschen@inbox.ru
ORCID iD: 0000-0003-4103-4322
канд. мед. наук, доц. каф. внутренних болезней с курсом кардиологии и функциональной диагностики им. В.С. Моисеева Медицинского института; врач-кардиолог отд-ния реанимации и интенсивной терапии
Russian Federation, Moscow; MoscowOlga Yu. Silveystrova
Central Research Institute of Epidemiology
Email: mauschen@inbox.ru
ORCID iD: 0000-0001-8412-9765
науч. сотр. научной группы разработки новых методов диагностики оппортунистических и папилломавирусных инфекций отд. молекулярной диагностики и эпидемиологии
Russian Federation, MoscowJulia L. Karaulova
People’s Friendship University of Russia (RUDN University); Vinogradov City Clinical Hospital
Email: mauschen@inbox.ru
ORCID iD: 0000-0003-4799-2740
д-р мед. наук, доц., проф. каф. внутренних болезней с курсом кардиологии и функциональной диагностики им. В.С. Моисеева Медицинского института
Russian Federation, Moscow; MoscowVasiliy G. Akimkin
Central Research Institute of Epidemiology
Email: mauschen@inbox.ru
ORCID iD: 0000-0003-4228-9044
акад. РАН, д-р мед. наук, проф., дир.
Russian Federation, MoscowReferences
- Habib G, Lancellotti P, Antunes MJ, et al. 2015 ESC Guidelines for the management of infective endocarditis: the Task Force for the Management of Infective Endocarditis of the European Society of Cardiology (ESC). Endorsed by: European Association for Cardio-Thoracic Surgery (EACTS), the European Association of Nuclear Medicine (EANM). Eur Heart J. 2015;36(44):3075-128. doi: 10.1093/eurheartj/ehv319
- Демин А.А., Кобалава Ж.Д., Скопин И.И., и др. Инфекционный эндокардит и инфекция внутрисердечных устройств у взрослых. Клинические рекомендации МЗ РФ. Российский кардиологический журнал. 2022;27(10):5233 [Demin AA, Kobalava ZD, Skopin II, et al. Infectious endocarditis and infection of intracardiac devices in adults. Clinical guidelines 2021. Russian Journal of Cardiology. 2022;27(10):5233 (in Russian)]. doi: 10.15829/1560-4071-2022-5233
- Котова Е.О., Домонова Э.А., Кобалава Ж.Д., и др. Современные тренды этиологической диагностики инфекционного эндокардита. Рациональная фармакотерапия в кардиологии. 2021;17(1):153-64 [Kotova EO, Domonova EA, Kobalava ZhD, et al. Modern trends in identification of causative agents in infective endocarditis. Rational Pharmacotherapy in Cardiology. 2021;17(1):153-64 (in Russian)]. doi: 10.20996/1819-6446-2021-02-14
- Liesman RM, Pritt BS, Maleszewski JJ, Patel R. Laboratory diagnosis of infective endocarditis. J Clin Microbiol. 2017;55(9):2599-608. doi: 10.1128/JCM.00635-17
- Fournier PE, Gouriet F, Casalta JP, et al. Blood culture-negative endocarditis. Medicine. 2017;47(96):8392. doi: 10.1097/MD.0000000000008392
- Geissdorfer W, Moos V, Moter A, et al. High frequency of Tropheryma whipplei in culturenegative endocarditis. J Clin Microbiol. 2012;50(2):216-22. doi: 10.1128/JCM.05531-11
- Miller RJ, Chow B, Pillai D, Church D. Development and evaluation of a novel fast broad-range 16S ribosomal DNA PCR and sequencing assay for diagnosis of bacterial infective endocarditis: multi-year experience in a large Canadian healthcare zone and a literature review. BMC Infect Dis. 2016;16:146. doi: 10.1186/s1287 9-016-1476-4
- Котова Е.О., Домонова Э.А., Кобалава Ж.Д., и др. Инфекционный эндокардит неустановленной этиологии: возможности преодоления и роль микробиологистики. Кардиология. 2021;61(1):87-97 [Kotova EO, Domonova EA, Kobalava ZhD, и др. Infective Endocarditis With Unknown Etiology: Possibilities of Conquering and Role of Microbiologistics. Kardiologiia. 2021;61(1):87-97 (in Russian)]. doi: 10.18087/cardio.2021.1.n1218
- Godfrey R, Curtis S, Schilling W, James P. Blood culture negative endocarditis in the modern era of 16S rRNA sequencing. Clin Med. 2020;20(40):412-6. doi: 10.7861/clinmed.2019-0342
- Kuhn C, Disque C, Muhl H, et al. Evaluation of Commercial Universal rRNA Gene PCR plus Sequencing Tests for Identification of Bacteria and Fungi Associated with Infectious Endocarditis. J Clin Microbiol. 2011;8(49):2919-23. doi: 10.1128/JCM.00830-11
- El-Kholy AA, El-Rachidi NG, El-Enany M, et al. Impact of serology and molecular methods on improving the microbiologic diagnosis of infective endocarditis in Egypt. Infection. 2015;43(5):523-9. doi: 10.1007/s15010-015-0761-2
- Habib G, Erba PA, Iung B, et al. Clinical presentation, aetiology and outcome of infective endocarditis. Results of the ESC-EORP EURO-ENDO (European infective endocarditis) registry: a prospective cohort study. Eur Heart J. 2019;40(39):3222-32. doi: 10.1093/eurheartj/ehz620
- Домонова Э.А., Творогова М.Г., Подколзин А.Т., и др. Взятие, транспортировка, хранение биологического материала для ПЦР-диагностики: Методические рекомендации. М.: ФБУН ЦНИИ Эпидемиологии Роспотребнадзора, 2021 [Domonova EA, Tvorogova MG, Podkolzin AT, et al. Vziatie, transportirovka, khranenie biologicheskogo materiala dlia PTsR-diagnostiki: Metodicheskie rekomendatsii. Moscow: Central Research Institute of Epidemiology of Rospotrebnadzor, 2021 (in Russian)]. doi: 10.36233/978-5-6045286-6-2
- Armstrong K, Kuhn TC, Dufner M, et al. The diagnostic benefit of 16S rDNA PCR examination of infective endocarditis heart valves: a cohort study of 146 surgical cases confirmed by histopathology. Clin Res Cardiol. 2021;110:332-42. doi: 10.1007/s00392-020-01678-x
- Котова Е.О., Домонова Э.А., Караулова Ю.Л. и др. Инфекционный эндокардит: значение молекулярно-биологических методов в этиологической диагностике. Терапевтический архив. 2016;88(11):62-7 [Kotova EO, Domonova EA, Karaulova YuL, et al. Infective endocarditis: Importance of molecular biology techniques in the etiological diagnosis. Terapevticheskii Arkhiv (Ter. Arkh.). 2016;88(11):62-7 (in Russian)]. doi: 10.17116/terarkh2016881162-67
- Данилов А.И., Алексеева И.В., Аснер Т.В., и др. Реальная практика терапии инфекционного эндокардита в РФ: промежуточные результаты исследования МАЭСТРО. Клиническая микробиология и антимикробная химиотерапия. 2013;15(2):18-9 [Danilov AI, Alekseeva IV, Asner TV, et al. Real practice of therapy for infective endocarditis in the Russian Federation: interim results of the MAESTRO study. Clinical Microbiology and Antimicrobial Chemotherapy. 2013;15(2):18-9 (in Russian)].
- Peeters B, Herijgers P, Beuselinck K, et al. Added diagnostic value and impact on antimicrobial therapy of 16S rRNA PCR and amplicon sequencing on resected heart valves in infective endocarditis: a prospective cohort study. Clin Microbiol Infect. 2017;23(11):888e1-5. doi: 10.1016/j.cmi.2017.06.008
- Halavaara M, Martelius T, Jarvinen A, et al. Impact of pre-operative antimicrobial treatment on microbiological findings from endocardial specimens in infective endocarditis. Eur J Clin Microbiol Infect. 2019;38(3):497-503. doi: 10.1007/s1009 6-018-03451-5
- Kemp M, Bangsborg J, Kjerulf A, et al. Advantages and Limitations of Ribosomal RNA PCR and DNA Sequencing for Identification of Bacteria in Cardiac Valves of Danish Patients. Open Microbiol J. 2013;7:146-51. doi: 10.2174/1874285801307010146
- Bast A, Dohmen PM, Podbielski A, Warnke P. Rapid Microbiological Diagnostics from Explanted Heart Valves by a Multiplex PCR Assay. J Clin Microbiol. 2019;57(2):e01575-18. doi: 10.1128/JCM.01575-18
- Kim MS, Chang J, Kim MN, et al. Utility of a Direct 16S rDNA PCR and Sequencing for Etiological Diagnosis of Infective Endocarditis. Ann Lab Med. 2017;37(6):505-10. doi: 10.3343/alm.2017.37.6.505
- Boujelben I, Gdoura R, Hammami A. A broad-range PCR technique for the diagnosis of infective endocarditis. Braz J Microbiol. 2018;49(3):534-43. doi: 10.1016/j.bjm.2017.03.019
- Voldstedlund M, Pedersen L, Baandrup U, et al. Broad-range PCR and sequencing in routine diagnosis of infective endocarditis. APMIS. 2008;116(3):190-8. doi: 10.1111/j.1600-0463.2008.00942.x
Supplementary files






